{ 使设计、管理和共享大型装配不再纷繁复杂 }

借助面向自顶向下装配设计的高级工具,Creo AAX 可简化从设计到制造的信息流,帮助您在大幅缩短设计时间的同时实现优秀设计,包括打造定制设计。
使用自顶向下的设计工具,能够轻松规划出装配的骨架,而各元件就可围绕整体框架进行设计。这样,管理组件之间的各种关系的复杂性就得以简化。Creo AAX 还便于在多个设计团队之间同时共享关键几何特征,以及使用默认包络等工具简化大型装配。可以用包含较少细节的实体零件来轻松表示包含许多对象的设计装配,以便减少检索的对象数和加载次数。
能够快速定制产品设计,给您带来极大的竞争优势。但自定义过程可能既费时又易出错。利用 Creo AAX,您可以根据具体的自定义条件毫不费力地进行设计,从而实现设计自动化。更大的好处是,所有下游可交付结果(如生产用图和制造信息等)都会在每次进行更改时自动更新,从而使自定义过程不仅轻松无错,而且快捷异常。

Creo AAX 提供高级装配功能(例如骨架模型和数据共享功能),以支持自顶向下设计。可以
轻松地将与装配相关的标准传递给同时执行设计工作的团队。
自顶向下设计工具:产品设计“顺理成章”
简化大型组件
智能设计意图

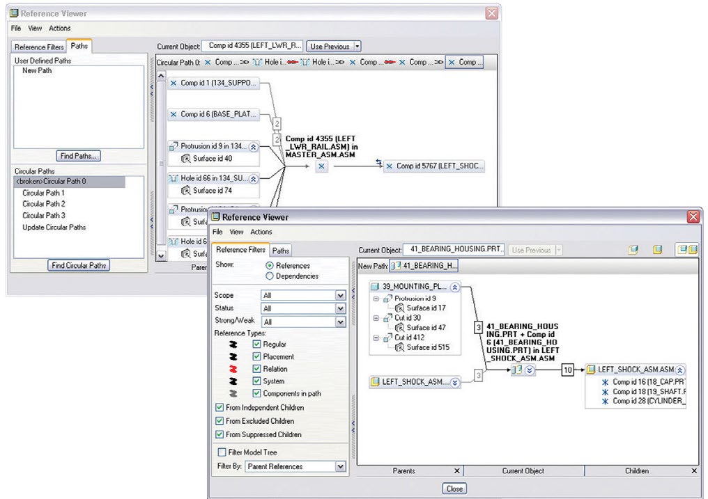
利用 Creo AAX 中的参考查看器,可以查看和管理您的设计装配参考。
参照查看器和参照控制
设计装配工艺
Creo 是一款可帮助您加速产品创新,从而更快打造更优产品的 3D CAD 解决方案。易于学习的 Creo 使用基于模型的方法,让您从产品设计的初始阶段无缝过渡到制造及后续阶段。Creo 将强大、成熟的功能与创成式设计、实时仿真、先进制造、IIoT 和增强现实等新技术相结合,帮助您更快地迭代、降低成本和提高产品质量。Creo 还拥有 SaaS 产品形式,提供了创新的基于云的实时协作工具,以及简化的许可证管理和部署。产品开发领域瞬息万变,Creo 提供了建立竞争优势以及赢得市场份额所需的变革性功能。

可以轻松地创建完整的装配工艺并建立装配工艺文档,包括每个装配步骤的相关物料清单。
© 2026, PTC Inc. (PTC).保留所有权利。本文所述信息仅供参考,如有更改,恕不另行通知;不应将这些信息视作 PTC 提供的担保、承诺或服务内容。PTC、PTC 徽标和所有其他 PTC 产品名称及徽标均为 PTC 和/或其子公司在美国和其他国家/地区的商标或注册商标。所有其他产品或公司名称是其各自所有者的财产。任何产品(包括任何特性或功能)的发布时间均可能会发生变化,具体以 PTC 为准。
本文内容基于PTC预授权本地化素材重新排版发布,内容版权归 © [2026] PTC Inc. 所有。